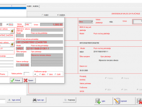
Osnovne značajke
Virmani
- Podaci o korisniku
- Podaci o partnerima
- Ispis uplatnica
- Evidencija ispisanih uplatnica
- Mogućnost naknadnog ispisa
- Generiranje novih uplatnica iz postojećih
- Podešavanje dimenzija ispisa
- HUB 3 i HUB 3A

Virmani je program koji će Vam olakšati ručno pisanje virmana u digitalnom formatu. Program je brz i jednostavan za korištenje te ne zahtijeva obuku. Svi podaci koje jednom upišete ostaju pohranjeni u programu, pa nemate potrebu svaki put iznova unositi stavke, već samo označite virmane koji su Vam potrebni, a možete ih i kopirati, te jednostavno i pregledno ispisivati više virmana odjednom.
Program Virmani sadrži 2D barkod s kojim Vaši kupci mogu jednostavno, brzo i točno plaćati virmane. Pri plaćanju je dovoljno skenirati 2D barkod na virmanu (nije potrebno ručno upisivati podatke) i nalog je spreman za plaćanje.
Imate potrebu za radom u našim programima sa više odvojenih lokacija u realnom vremenu? Velika većina poslovnih subjekata već sada koristi sigurno barem dvije - tri 'cloud' usluge, a da toga možda nije ni svjesna. Ako putujete ili ste kod kuće, možete pristupiti vašim podacima tako da se registrirate s korisničkim imenom i lozinkom i uspješno odraditi zaostale poslovne obveze, a najvažnije je da nema ugovorne obveze i uvijek je moguće program i podatke prebaciti na lokalno računalo.